Figure 4

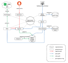
Figure 4: Cortex is like a hybrid of Thanos and M3, at least in terms of architecture. Cortex does not need a sidecar for Prometheus. Instead, it acts as a write engine in the background. © Cortex